目录
一、安装,激活软件
二、 工程文件管理:新建工程,保存工程,打开工程
三、 导入模型文件到工程
四、 创建刚体前检查组件
一、安装,激活软件
1.电脑系统需要为Windows10或Windows11
2.IROBOTCAM1.6.x版本,需要配套中望3D版本是2025SP2
IROBOTCAM下载(国内需要安装中文版本):https://www.irobotcam.cn/downloadtrial/

ZW3D下载:https://www.zwsoft.cn/download

3.激活:先激活中望再激活IROBOTCAM


4.中望中角色要设置为“专家模式”

二、工程文件管理:新建工程,保存工程,打开工程
1.新建工程:IROBOTCAM需要在.Z3格式的工程中操作,创建工程前,需要设置取消“单文件单对象”

1.1新建工程_从中望菜单,注意格式要为.Z3

1.2新建工程_从IROBOTCAM菜单

2.保存工程:IROBOTCAM工程文件一定要用在IROBOTCAM下的“保存””或“另存为”菜单,(不能使用中望的保存)否则机电建模数据不会被保存。
保存成功的文件会有2个: .Z3和.ikt文件,这两个会在同一目录,名称一致,配套使用。


3.打开工程用IROBOTCAM下的“打开”菜单,选择.Z3文件,否则不会加载已创建的机电建模数据

三、导入模型文件到工程
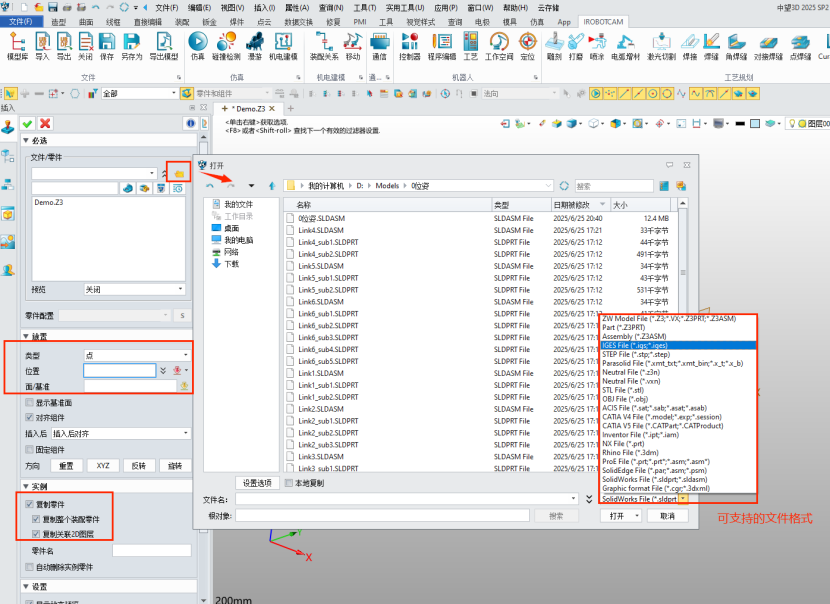
新建工程后,在装配右键,选择插入组件,或者新建零件再插入组件:

插入组件界面:点击文件夹图标,设置组件放置位置,勾选复制零件,选择导入的零件格式,如STEP,SLDPRT等格式

四、创建刚体前检查组件
- 要创建刚体的组件,要独立唯一。创建之前如果有名称一样的,先生成独立副本,再重命名为想设置的名称后,需要创建机电建模数据的组件,名称不可以相同。组件检查完成后,可以创建刚体

2.复制编辑组件时生成的一些约束,需要删掉

3.机电建模中不支持中文,需要创建刚体的组件名称不能为中文